|
> Inhalt: Entwickeln von Web-Anwendungen mit Java-Server-Faces |
|
Letzte
Bearbeitung dieses Dokuments: |
Voraussetzungen für das Verständnis dieses Dokuments:Grundkenntnisse im
Schreiben von Dokumenten im HTML-Format. |
Ungefährer Zeitbedarf zum Durcharbeiten dieses Dokuments:Arbeitszeit:
|
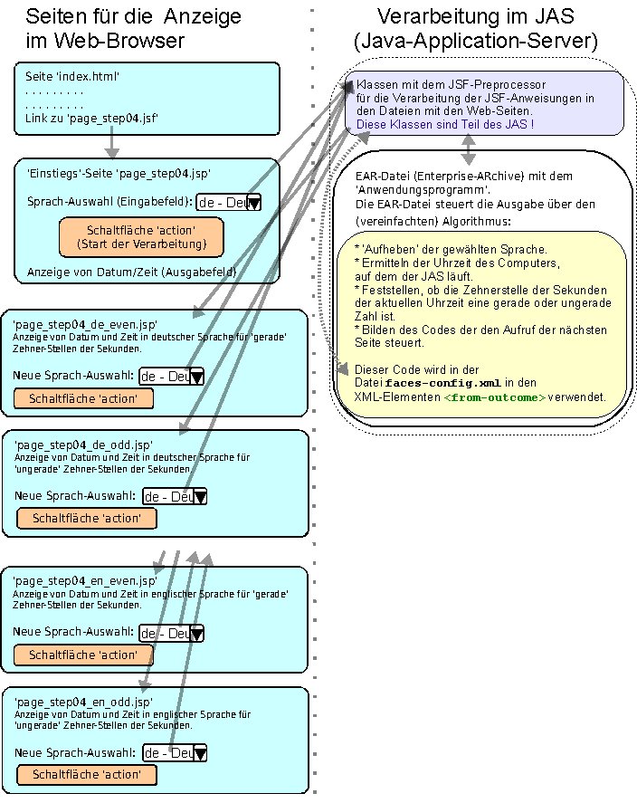
In diesem Schritt des Tutorials wird die Web-Site um einige zusätzliche Seiten ergänzt und abhängig von Uhrzeit und gewählter Sprache wird die entsprechende Seite angezeigt.
Hier
eine kurze schematische Darstellung des Ablaufs der
Seiten-Anzeige:
Ausgehend
von der in den vorigen Schritten entwickelten Seite mit dem
Inhaltsverzeichnis ('index.html') wird die im vorigen Schritt
entwickelte 'Einstiegs'-Seite ('page_step04.jsp') – diese wurde
etwas verändert – aufgerufen.
Die Pfeile, die die
Übergabe eines Steuer-Wertes (gewählte Sprache) und den
Aufruf der gewählten Folge-Seite symbolisieren wurde bei den
beiden untersten Dateien 'abgeschnitten'.
Der Datenaustausch und
die Steuerung (Auswahl der anzuzeigenden Seite) erfolgt auch hier
durch den JAS.
Abhängig
von der gewählten Sprache ( Deutsch bzw. Englisch ) und der
aktuellen Uhrzeit ( entscheidend ist die 'Zehner'-Stelle der Sekunden
) wird eine von vier weiteren Seiten (Dateien mit HTML- und JSF-Code)
angezeigt.
Auf jeder dieser Folgeseiten kann wieder die Sprache
ausgewählt werden und eine neue Abfrage der aktuellen Zeit
ausgeführt werden.
Ziele dieses Tutorial-Schrittes sind:
Übergabe von variablen Werten zwischen der Web-Seite (im Browser) und der zugehörigen Java-Klasse (im Java Application Server / JAS) und umgekehrt.
Codieren des Folge-Codes mit dem die Auswahl der nachfolgend angezeigten Web-Seite gesteuert wird.
Zuordnen der Folge-Codes und der Folge-Seite in der Konfigurationsdatei 'faces-config.xml'.
Voriger Schritt: JSF-Code in der JSP-Datei verwenden und Java-Code in eigener Datei
Vorbemerkung
Vorbedingungen
Einbindung
der Libraries (Programm-Bibliotheken) für Java-Server-Faces in
den Java Build Path
Erstellen
der Dateien mit den Dokumenten und integrierten
JSF-Kommandos
Verändern
der Datei index.html
Erweitern
der Datei mit der Java-Klasse (JSFTutorial.java)
Konfigurationsdatei
web.xml
-
bleibt fast unverändert
Konfigurationsdatei
faces-config.xml
erweitern
'Packaging
Configuration' für die Web-Archive- (WAR-) Datei – bleibt
unverändert
'Deploy'
der WAR-Datei im Java Application Server (JAS) und
Test
Konfigurationsdatei
application.xml
anpassen
'Packaging
Configuration' für die Enterprise-Archive- (EAR-) Datei –
bleibt unverändert
'Deploy'
der EAR-Datei im Java Application Server (JAS) und Test
Umbenennen
der EAR-Datei und neuer Test
Hinweise
zur Fehlersuche
Gesamter
Code am Ende des Schrittes
Datei
index.html
Datei
page_step04.jsp
Datei
page_step04_de_even.jsp
Datei
page_step04_de_odd.jsp
Datei
page_step04_en_even.jsp
Datei
page_step04_en_odd.jsp
Datei
JSTutorial01.java
Datei
web.xml
Datei
faces-config.xml
Datei
application.xml
Weitere
Schritte und verwandte Dokumentation
Nächstes Tutorial: JSF zur Erfassung und Anzeige von Daten, dabei wird der Zugriff auf eine Datenbank implementiert.
|
Obwohl
Eclipse in 'deutscher Version' installiert werden kann, sind
die Abbildungen in diesem Dokument mit der 'english Version'
erstellt. |
Für
die JSF-Anweisungen innerhalb des HTML-Codes in der JSP-Datei und die
Definitionen in den Dateien mit XML-Struktur kann keine Prüfung
auf syntaktische Fehlerfreiheit durchgeführt werden.
Durch
die teilweise kryptische Benennung von Variablen ist die
Wahrscheinlichkeit von unerkannten Tippfehlern in diesen Dateien sehr
hoch.
Diese Fehler führen oft zu schwer verständlichen
Fehlermeldungen des Java Application Servers (JAS) oder verhindern
ein korrektes Funktionieren des Ergebnisses ohne weitere
Fehlermeldungen.
Hinweise zum Finden von Fehlern finden Sie im Abschnitt Hinweise zur Fehlersuche.
Voriger Schritt des Tutorials (JSF-Code in der JSP-Datei verwenden und Java-Code in eigener Datei) erfolgreich abgeschlossen.
Basiskenntnisse der Programmiersprache Java.
Einbindung
der Libraries (Programm-Bibliotheken) für Java-Server-Faces in
den Java Build Path|
|
|
|
|
|
|
|
|
|
|
|
|
|
Erstellen
der JSP-Dateien mit den Dokumenten und integrierten JSF-Kommandos
Das
Erstellen von Verzeichnissen und Dateien wurde im Schritt
1 des Tutorials ausführlich beschrieben; in diesem Abschnitt
beschränken sich die Beschreibungen auf eine Kurzfassung.
|
Die zu erstellenden Dateien haben die Namen page_step04.jsp, page_step04_de_even.jsp, page_step04_de_odd.jsp, page_step02_en_even.jsp und page_step02_en_odd.jsp und sind im gleichen Verzeichnis wie die Datei 'index.html'.
Sofern nicht der unter Tutorial: Einfache Benutzeroberfläche mit JSF und Aufruf von Methoden eines EJB (Java_JSF_01) – Erstellen von HTML-Dateien und Packen in ein WAR (Web-Archive) > Möglicher Fehler beim Editieren von Dateien im HTML-Format und Umgehung des Fehlers beschriebene Fehler vorhanden ist, wurde die Datei zum Editieren geöffnet.
|
|
Der jeweilige HTML-Code mit integrierten Java-Anweisungen für diese Dateien ist unter Gesamter Code am Ende des Schrittes > Datei page_step04.jsp, Gesamter Code am Ende des Schrittes > Datei page_step04_de_even.jsp, Gesamter Code am Ende des Schrittes > Datei page_step04_de_odd.jsp, Gesamter Code am Ende des Schrittes > Datei page_step04_en_even.jsp, und Gesamter Code am Ende des Schrittes > Datei page_step04_en_odd.jsp dokumentiert und kann in die jeweils geöffnete Datei kopiert werden.
Anschließend eine kurze Erklärung der neuen Anweisungen für JSF; wenn Ihre Zeit knapp ist können Sie die Erklärung auch überspringen und gleich mit dem Abschnitt Verändern der Datei index.html fortsetzen.
<h:selectOneMenu
id="Step04LanguageList"
value="#{SymbolicBeanName.selectedDisplayedLanguage}">
<f:selectItems
value="#{SymbolicBeanName.selectableLanguages}"/><br>
</h:selectOneMenu>
Combobox
für die Auswahl aus einer Liste von Werten.
In diesem
Beispiel werden die beiden verfügbaren Sprachen in dieser
Combobox angezeigt und der Anwender kann daraus auswählen.
Das
Füllen mit den Werten erfolgt
über die Anweisung<f:selectItems
value="#{SymbolicBeanName.selectableLanguages}"/>
Für
die Übergabe der Werte in einer Liste ist die Java-Klasse
SelectItem
notwendig.
Eine List
(Java-Klasse)
mit Elementen von SelectItem
wird
von der Methode getSelectableLanguages()
in
der zugehörigen Java-Klasse (die in der Datei
'faces-config.xml' über SymbolicBeanName
zugeordnet
ist) zurück geliefert.
Der
aus der Combobox gewählte Wert wird
über die
Anweisungvalue="#{SymbolicBeanName.selectedDisplayedLanguage}"
an
die zugeordnete Java-Klasse übertragen.
Über diese
Zuordnung kann auch ein in der Combobox enthaltene
Auswahlmöglichkeit markiert werden – d.h. Es wird in der
Combobox nicht der 'oberste' Eintrag angezeigt, sondern ein in der
zugehörigen Java-Klasse festgelegter.
Eine nähere
Beschreibung der zugehörigen Methoden der Java-Klasse finden
Sie im Abschnitt Erweitern
der Datei mit der Java-Klasse (JSFTutorial01.java).
Diese
Anweisungen sind essentiell für die korrekte Anzeige und
Auswahl von Werten – aber durch die komplizierte Syntax ein
häufiger Quell von Fehlern.
Eine
detaillierte Beschreibung der Referenzen zwischen symbolischen Namen
und Realen Klassen bzw. Methoden und Hinweise auf mögliche
Fehler finden Sie unter Mögliche
Fallstricke bei der Entwicklung von Anwendungen mit JSF (Java Server
Faces) > Fehlermeldung 'Property 'xxx'
not found on type package.class".
<h:commandButton
action="#{SymbolicBeanName.nextPage}"
value="Show
date/time"/><br>
Gegenüber
dem vorigen Schritt dieses Tutorials ist der Code für die
nachfolgende 'action' (Steuerung der als nächstes angezeigten
Web-Seite) nicht mehr fix sondern wird ebenfalls durch eine Methode
in der zugehörigen Java-Klasse bestimmt.
Eine nähere
Beschreibung der zugehörigen Methode der Java-Klasse finden Sie
im Abschnitt Erweitern
der Datei mit der Java-Klasse (JSFTutorial01.java).
Die
Folgeseite für die in der zugehörigen Java-Klasse
ermittelte 'action' ist in der Datei 'faces-config.xml', XML-Element
<navigation-rule>
festgelegt.
Verändern
der Datei index.html
Damit
die gerade erstellte JSP-Datei aufgerufen werden kann, muss in der
Datei 'index.html' der passende Link gesetzt werden.
Weiters wird
der Erklärungstext für diesen Schritt des Tutorials
angepasst.
Der geänderte HTML-Code für diese Datei ist
unter Gesamter
Code am Ende des Schrittes > Datei index.html
dokumentiert
und kann in die geöffnete Datei kopiert werden. .
Erweitern
der Datei mit der Java-Klasse (JSFTutorial01.java)
Die
im Schritt
3 des Tutorials erstellte Datei (im Verzeichnis 'src/java') wird
wieder geöffnet und ergänzt.Java-Code
ist unter Gesamter
Code am Ende des Schrittes > Datei JSFTutorial01.java
dokumentiert
und kann in die geöffnete Datei kopiert werden.
Der gesamte
Anschließend eine kurze Erklärung der zusätzlichen Anweisungen; wenn Ihre Zeit knapp ist können Sie die Erklärung auch überspringen und gleich mit dem Abschnitt Konfigurationsdatei web.xml erstellen fortsetzen.
Für
das Füllen der in den Web-Seiten zusätzlich verwendeten
Combobox ist eine spezielle Klasse SelectItem
erforderlich.
Die
Bibliothek mit dieser Klasse wurde im Abschnitt Einbindung
der Libraries (Programm-Bibliotheken) für Java-Server-Faces in
den Java Buold Path in
den Build-Path aufgenommen./*
* package
und Klasse für die Übertragung eines Auswahlwertes einer
Combobox
* aus einer JSF-Anweisung in einem
HTML-Dokument. */import
javax.faces.model.SelectItem;
Für
die verwendete Combobox ist eine zugeordnete Variable für den
ausgewählten Wert notwendig. /*
* Deklaration
der Variablen für den in der Combobox angezeigten Text
für
* die Sprach-Auswahl. Diesen Wert aufzuheben
ist notwendig weil dieser Wert
* gebraucht wird, um
die Auswahl wieder vorzugeben. */
private
String
LanguageStringDisplayed;
Zwei
weitere Variablen sind notwendig um Zwischenwerte zwischen Methoden
zu übergeben./*
* Deklaration
der Variablen für den ISO-Code der ausgewählten Sprache.
*/
private
String
LanguageCode;/*
* Variable
für die Kennzeichnung ob die Zehnerstelle der Sekunden gerade
oder
* ungerade ist. */
private
String
strEvenOrOddSecondDecade;
Innerhalb
der schon bestehenden Methode getDateTimeFormatted()
werden
zwei weitere Verarbeitungen ausgeführt. public
String
getDateTimeFormatted() {
. . . . . .Zuerst
wird abhängig von der Zehnerstelle der Sekunden der aktuellen
Zeit ein Code für die spätere Verarbeitung (in der Methode
nextPage())
gebildet.
.
. . . . ./*
* 'Herausfiltern'
der Sekunden aus dem aktuellen Datum.
* Das ist über
die Klasse 'Calendar' möglich. */
Calendar
CalendarNow =
Calendar.getInstance();
CalendarNow.setTime(DateTimeNow);
int
SecondNow
= CalendarNow.get(Calendar.SECOND);/*
* Ermitteln
ob die Zehnerstelle der Sekunden der aktuellen Zeit eine gerade
oder ungerade Zahl ist. */
if
(SecondNow%20
<= 9) strEvenOrOddSecondDecade
=
"even";
else
strEvenOrOddSecondDecade
=
"odd";
.
. . . . .Weiters
wird abhängig von der gewählten Sprache die Zeichenkette
für aktuelles Datum und Zeit sprach-spezifisch
formatiert.
Diese Zeichenkette wird als Wert von der Methode
zurück gegeben und kann auf der Web-Seite angezeigt
werden./*
* Als
Standard wird die Zeichenkette mit Datum und Zeit in Englischer
Sprache und 'langem' Format erstellt. */
DateTimeFormattiert
=
DateFormat.getDateTimeInstance(
DateFormat.FULL,
DateFormat.LONG,
Locale.ENGLISH).format(DateTimeNow);/*
* Prüfen
ob ein gültiger Wert für den Sprachcode verfügbar
ist;
* anschließend abhängig vom Sprachcode
Datum und Zeit in passender Sprache und 'langem' Format erstellen.
*/
if
(LanguageCode
!=
null)
{
if
(LanguageCode.equalsIgnoreCase("de"))
{
. . . . . .Hinweis:
Die Formatierung für die Anzeige in deutscher Sprache wurde
bereits im vorigen Schritt implementiert.
Für
das 'Setzen' und 'Auslesen' der Auswahl in der Combobox sind zwei
Methoden zum Übertragen des Wertes zwischen Java-Klasse und
Combobox der Web-Seite notwendig./*
* Methode
zum Übertragen der auf der Web-Seite ausgewählten Sprache
auf die Variable dieser Klasse. */
public
void
setSelectedDisplayedLanguage(String
parmDisplayedLanguage) {
LanguageStringDisplayed
=
parmDisplayedLanguage;/*
* Für
die Bildung des 'Steuerungscodes' für die nachfolgende
Web-Seite in der Methode 'nextPage()'
* wird sofort
der ISO-Code der Sprache extrahiert. */
if
(parmDisplayedLanguage
!= null)
{
int
intDelimiterPosition
= parmDisplayedLanguage.indexOf('-');
if
(intDelimiterPosition
> 0)
LanguageCode
=
(parmDisplayedLanguage .substring(0,
intDelimiterPosition)).trim();
}
}/*
* Methode
zum Übertragen der gewählten Sprache in der Variable
dieser Klasse auf die Combobox der Web-Seite. */
public
String
getSelectedDisplayedLanguage() {
return
LanguageStringDisplayed;
}
Das
Erstellen der Liste für das Füllen der Combobox mit den
auswählbaren Werten erfolgt in einer eigenen
Methode:/*
* Methode
zum Füllen der Combobox der Web-Seite mit den auswählbaren
Sprachen. */
public
List<SelectItem>
getSelectableLanguages() {/*
* Variable
für die Liste erstellen. */
List<SelectItem>
listLanguages = new
ArrayList<SelectItem>();/*
* Liste
mit den Auswahlmöglichkeiten füllen.
*/
listLanguages.add(new
SelectItem("de
- Deutsch"));
listLanguages.add(new
SelectItem("en
- English"));/*
* Liste
mit den enthaltenen Sprachen für die Auswahl zurück
liefern. */
return
listLanguages;
}
Zuletzt
ist noch eine Methode (nextPage())
notwendig mit der jener Code gebildet wird, der den Aufruf der
nachfolgenden Web-Seite steuert:/*
* Methode,
die bei einem Klick auf die 'action'-Schaltfläche der Web-Seite
aufgerufen wird.
* In dieser Methode wird der
Steuerungscode für den Aufruf der nachfolgenden Web-Seite
gebildet. */
public
String
nextPage() {/*
* Methode
zum Abfragen der aktuellen Zeit und Ermitteln ob gerade oder
ungerade Zehnerstelle der Sekunden
* aufrufen.
*/
getDateTimeFormatted();/*
* Zeichenkette
mit dem Steuerungscode für die Weiterverarbeitung durch die
Datei 'faces-config.xml' zurück liefern. */
return
LanguageCode
+
"_"
+
strEvenOrOddSecondDecade;
}Die
Bestimmung des Codes für die Steuerung der folgenden Web-Seite
in einer Methode ist das wesentliche Ziel dieses
Tutorial-Schrittes.
Diese Methode wird durch die JSF-Anweisung
<h:commandButton
action="#{SymbolicBeanName.nextPage}"
value="Folgeseite
anzeigen"/><br>
in
den jeweiligen Web-Seiten aufgerufen.
Konfigurationsdatei
web.xml
– bleibt
unverändert
Die
in Schritt 3
dieses Tutorial erstellte Datei 'web.xml' wird für diesen
Schritt unwesentlich verändert:<?xml
version="1.0"
encoding="ISO-8859-1"?>
<web-app
id="JSFTutorial01d"
version="2.4"
xmlns="http://java.sun.com/xml/ns/j2ee"
xmlns:xsi="http://www.w3.org/2001/XMLSchema-instance"
xsi:schemalocation="http://java.sun.com/xml/ns/j2ee http://java.sun.com/xml/ns/j2ee/web-app_2_4.xsd">
<display-name>JavaScout
JSF Tutorial Step 04</display-name>….....
Die
Änderungen haben keine Auswirkungen auf die Steuerung des JAS
sondern geben nur diesen Schritt dieses Tutorial wider.
Konfigurationdatei
faces-config.xml
erweiternDie
im Schritt
3 des Tutorials erstellte Datei (im Verzeichnis
'WebContent/WEB-INFO') wird wieder geöffnet und ergänzt.er
Inhalt (XML-Anweisungen) ist unter Gesamter
Code am Ende des Schrittes > Datei faces-config.xml
dokumentiert
und kann in die geöffnete Datei kopiert werden.
D
Anschließend eine kurze Erklärung der in diesem Schritt zusätzlich eingefügten XML-Elemente; wenn Ihre Zeit knapp ist können Sie die Erklärung auch überspringen und gleich mit dem Abschnitt Erstellen der 'Packaging Configuration' für die Web-ARchive- (WAR-) Datei fortsetzen.
<navigation-rule>
<from-view-id>*</from-view-id>
<navigation-case>
<from-outcome>de_even</from-outcome>
<to-view-id>/page_step04_de_even.jsp</to-view-id>
</navigation-case>
<navigation-case>
<from-outcome>de_odd</from-outcome>
<to-view-id>/page_step04_de_odd.jsp</to-view-id>
</navigation-case>
<navigation-case>
<from-outcome>en_even</from-outcome>
<to-view-id>/page_step04_en_even.jsp</to-view-id>
</navigation-case>
<navigation-case>
<from-outcome>en_odd</from-outcome>
<to-view-id>/page_step04_en_odd.jsp</to-view-id>
</navigation-case>
</navigation-rule>
In
dieser <navigation-rule>
wird
festgelegt, welche Web-Seite als nächstes angezeigt wird.
Gegenüber
der Festlegung für den Schritt 3, bei der die <navigation-rule>
für
genau eine Web-Seite gegolten hat, ist durch
<from-view-id>*</from-view-id>
festgelegt,
dass die nachfolgenden <navigation-case>
für
alle Web-Seiten gelten.
Im
jeweiligen XML-Element <from-outcome>
wird
jener Code abgefragt, der in der Methode nextPage()
in
der Java-Klasse
JSFTutorial01
gebildet
wurde.
Im
jeweiligen XML-Element <to-view-id>
ist
jene Web-Seite festgelegt, die abhängig des Inhalts von
<from-outcome>
angezeigt
wird.
'Packaging
Configuration' für die Web-ARchive- (WAR-) Datei – bleibt
unverändert
Das
Erstellen der Konfiguration und das Packen wurde im Schritt
1 des Tutorials ausführlich beschrieben.
Die in Schritt
3 dieses Tutorial festgelegte 'Packaging Configuration' wird auch
für diesen Schritt verwendet.
Sie
müssen allerdings ein neues 'Build Archive' ausführen
– die
Anleitung dazu finden Sie in Schritt
3.
'Deploy'
der WAR-Datei im Java Application Server (JAS) und Test
Eine
ausführliche Anleitung mit Screenshots für die Übergabe
der Archiv-Datei ('deploy') an verschiedene JAS finden Sie im Schritt
(Tutorial:
Einfache Benutzeroberfläche mit JSF und Aufruf von Methoden
eines EJB (Java_JSF_01) - Erstellen von HTML-Dateien und Packen in
ein WAR (Web-ARchive) > 'Deploy' der WAR-Datei im Java Application
Server (JAS) und Test).
|
Möglicherweise
tritt bereits beim 'deploy' der Datei ein Fehler auf. Eine Anleitung zur Eingrenzung von möglichen Fehlern finden Sie im Abschnitt Hinweise zur Fehlersuche. |
|
Nach dem Aufruf der 'Anwendung' in einem Web-Browser wird das abgebildete Fenster angezeigt. Klicken Sie den Link zur Seite page_step04.jsp mit dem integrierten Java Code an um zur Seite mit dem integrierten Java Code zu gelangen. |
|
|
Als
Ergebnis sind jetzt (die variablen Werte) aktuelles Datum und
Uhrzeit und die in der Combobox ausgewählte Sprache 'de -
Deutsch' zu sehen. Von der gewählten Sprache und der Zehnerstelle der Sekunden des aktuellen Datums sind 4 nachfolgende Web-Seiten festgelegt (in der Datei 'faces-config.xml'). Die entsprechende Folge-Seite wird angezeigt wenn Sie die Schaltfläche [ Folgeseite anzeigen ] anklicken. |
|
|
Durch Auswahl einer Sprache aus der Combobox und Anklicken der Schaltfläche [ Folgeseite anzeigen ] bzw. [ Show date/time ] wird eine Folgeseite aufgerufen und aktuelles Datum und Uhrzeit angezeigt. |
|
Konfigurationsdatei
application.xml
anpassenDie
in Schritt 2 des Tutorials (Ergänzen
mit einer JSP-Datei und Packen in ein EAR (Enterprise-Archive) >
Konfigurationsdatei application.xml
erstellen)
erstellte Datei (im Verzeichnis 'META-INF') wird wieder geöffnet
und adaptiert.
In der Datei werden die markierten Teile angepasst:
<?xml
version="1.0"
encoding="UTF-8"?>
<application>
<display-name>JavaScout
JSF-Tutorial 01, Schritt
4</display-name>
<module>
<web>
<web-uri>Java_JSF_01.war</web-uri>
<context-root>JSFTutorial01d</context-root>
</web>
</module></application>
Hier
ist der gesamte Inhalt der Datei dokumentiert; der Textblock oberhalb
kann direkt in die geöffnete Datei 'application.xml' kopiert
werden.
'Packaging
Configuration' für die Enterprise-ARchive- (EAR-) Datei –
bleibt unverändert
Die
Konfiguration und das Packen ist gleich wie im vorigen Schritt des
Tutorials (Ergänzen
mit einer JSP-Datei und Packen in ein EAR (Enterprise-Archive) >
Erstellen der 'Packaging Configuration' für die
Enterprise-ARchive- (EAR-) Datei)
beschrieben; deswegen sind keine Änderungen notwendig.
'Deploy'
der EAR-Datei im Java Application Server (JAS) und Test
Eine
ausführliche Anleitung mit Screenshots finden Sie im Schritt 2
des Tutorials (Tutorial:
Einfache Benutzeroberfläche mit JSF und Aufruf von Methoden
eines EJB (Java_JSF_01) – Ergänzen mit einer JSP-Datei und
Packen in ein EAR (Enterprise-Archive) > 'Deploy' der EAR-Datei im
Java Application Server (JAS) und Test).
Beachten Sie bitte, dass bei Glassfish die Datei 'Java_JSF_01.war' 'undeployed' werden muss bevor die Datei 'Java_JSF_01.ear' 'deployed' werden kann !
|
Möglicherweise
tritt bereits beim 'deploy' der Datei ein Fehler auf. Eine Anleitung zur Eingrenzung von möglichen Fehlern finden Sie im Abschnitt Hinweise zur Fehlersuche. |
|
Das
im Web-Archive enthaltene 'Anwendungsprogramm' wird aufgerufen in
dem in einem Webbrowser URL die TCP/IP-Adresse (im Beispiel:
192.168.0.99),
der Port (Standardwert nach der Installation: 8080
für den Glassfish-JAS) und als 'Verzeichnis'
JSFTutorial01d
eingeben werden. Sie sehen die Startseite der in diesem Schritt erstellten Web-Anwendung. Klicken Sie den Link zur Seite page_step04.jsp mit dem integrierten Java Code an um zur Web-Seite mit den integrierten JSF- (Java Server Faces-) Kommandos zu gelangen. Der weitere Test verläuft wie im Abschnitt 'Deploy' der WAR-Datei im Java Application Server (JAS) und Test beschrieben. |
|
Umbenennen
der EAR-Datei und neuerlicher Test
Mit
diesem Schritt ist das Tutorial, das das (Eclipse-)Project
'Java_JSF_01' verwendet, beendet.
Um eine Konsistenz in der
Namensgebung beizubehalten wird die EAR-Datei entsprechend den
Konventionen in den vorigen Schritten ebenfalls umbenannt.
|
Das Umbenenen der Datei wird gestartet indem in Eclipse die Datei mit dem Web-Archiv mit der rechten Maustaste angeklickt wird. Aus dem angezeigten Kontext-Menu wird Refactor > Rename ausgewählt. |
|
|
Es
erscheint ein neues Fenster ('Rename Resource') in dem der neue
Dateiname festgelegt werden kann. |
|
Das
'deploy' ist abhängig vom verwendeten Java Application Server
(JAS).
Beschreibungen
mit Abbildungen finden Sie im vorherigen Schritt des Tutorials
(Einfache
Benutzeroberfläche mit JSF und Aufruf von Methoden eines EJB
(Java_JSF_01) – JSF-Code in der JSP-Datei verwenden und
Java-Code in eigener Datei > Umbenennen der EAR-Datei und neuer
Test).Beachten
Sie bitte, dass Sie die bestehende Archivdatei 'JSF_Java_01.ear'
vorher aus dem jeweiligen JAS löschen müssen !
Das
Testen erfolgt wie im Abschnitt 'Deploy'
der EAR-Datei im Java-Application-Server (JAS) und Test
beschrieben.
Hinweise
zur FehlersucheIm
Gegensatz zum Codieren in Java kann bei den JSF-Anweisungen keine
Syntax-Überprüfung durchgeführt werden.
Ein –
vielleicht leicht zu übersehender – Tippfehler führt
dazu, dass die Web-Seite nicht wie erwartet funktioniert oder schon
beim 'deploy' an den JAS eine kryptische Fehlermeldung auftritt.
Als
LeserIn dieses Tutorials haben Sie vermutlich überhaupt keine
Erfahrung mit der Eingrenzung eines Fehlers – deswegen folgen
leicht auszuführende Schritte zur Eingrenzung des Fehlers.
Prüfen
des Java Application Server (JAS) mit fertigen WAR- und EAR-Dateien
Es
ist nicht ausgeschlossen, dass die Installation oder Konfiguration
des JAS das korrekte Verarbeiten von WAR- oder EAR-Dateien
verhindert.
Um diese Fehlermöglichkeit auszuschliessen,
können Sie folgende Dateien Herunterladen und zum Testen
verwenden:
Java_JSF_01d.war
Java_JSF_01d.ear Diese
Dateien wurden mit der JBoss
Version 5.0.1.GA und Glassfish
Version 2.1 getestet – für andere JAS kann leider keine
Garantie übernommen werden.Beschreibungen
für das 'deploy' und das erwartete Ergebnis finden Sie in den
Abschnitten
'Deploy'
der WAR-Datei im Java Application Server (JAS) und Test
bzw.
'Deploy'
der EAR-Datei im Java Application Server (JAS) und Test.
Prüfen
auf Tippfehler wenn Sie die Dateien nicht aus diesem Tutorial kopiert
haben
Wenn
Sie die Dateien selbst getippt und vielleicht gleich Modifikationen
vorgenommen haben ist es sehr wahrscheinlich, dass ein oder mehrere
Tippfehler der Grund für das Nicht-Funktionieren sind.
Bei
den JSF-Anweisungen und den darin verwendeten Referenzen auf
Java-Klassen und deren Methoden ist die Übereinstimmung von
Groß- und Kleinschreibung wichtig !
Eine
Liste möglicher Ursachen finden Sie im Dokument Mögliche
Fallstricke bei der Entwicklung von Anwendungen mit JSF (Java Server
Faces).
Kopieren
Sie die Dateien aus diesem Tutorial und Prüfen Sie die
jeweiligen 'Packaging configurations'
Wenn
Sie bis jetzt die Ursache für den Fehler nicht gefunden haben
empfehle ich folgendes Vorgehen:
Kopieren
Sie den Inhalt der Dateien aus diesem Dokument (Abschnitt Gesamter
Code am Ende des Schrittes).
Prüfen
Sie noch einmal ob Sie beim Erstellen
der 'Packaging Configuration' für die Web-Archive- (WAR-) Datei
nicht
vergessen haben, Dateien aufzunehmen.
Wenn
der Fehler noch immer auftritt – und die heruntergeladene,
'fertige' Datei 'Java_JSF_01b.war' aber funktioniert hat –
prüfen Sie die Größen der jeweiligen Dateien.
Wenn
die selbst erstellte WAR-Datei wesentlich kleiner ist als die
heruntergeladene, haben Sie mit hoher Wahrscheinlichkeit einen
Fehler der 'Packaging Configuration'.
Wenn Sie mit dem 'Archive
Manager' (ein Anwendungsprogramm zum Editieren von Dateien im
'Archive'-Format) vertraut sind dann verwenden Sie diesen zum
Untersuchen auf Unterschiede,
Wenn
die WAR-Datei fehlerfrei im JAS läuft – und die EAR-Datei
aber nicht, dann haben Sie vermutlich in den Abschnitten
Konfigurationsdatei
application.xml
erstellen
oder
Erstellen
der 'Packaging Configuration' für die Enterprise-Archive-
(EAR-) Datei eine
Anweisung übersehen.
Vergleichen Sie wieder die Dateigrößen
mit der heruntergeladenen Datei und verwenden Sie bei Bedarf den
'Archive Manager'
Gesamter
Code am Ende des Schrittes
Zusätzlich zum Code in Schritt 3 wird jetzt auf den Schritt 4 des Tutorials verwiesen und ein 'Link' zur zusätzlichen JSP-Datei hinzugefügt.
<html>
<head><title>JavaScout
:: Java-Server-Faces (JSF)
Tutorial</title></head><body>
<h1>Willkommen
beim Schritt 4
des
Tutorials zur Verwendung von Java-Server-Faces (JSF) !</h1><br>Ziel
dieses Schrittes ist, abhängig
von der gewählten
Sprache und der Uhrzeit eine von 4 mölichen
Folgeseiten aufzurufen.<br><br>
Das
ist die <i>index.html</i>
Datei.<br><br><a
href="sub_directory_1/sub_page_1.html">Link
zur Seite <i>sub_page_1.html</i> im
Verzeichnis <i>sub_directory_1.html</i>.</a><br><br><a
href="sub_directory_2/sub_page_2.html">Link
zur Seite <i>sub_page_2.html</i> im
Verzeichnis <i>sub_directory_2.html</i>.</a><br>
<br><a
href="page_step02.jsp">Link
zur Seite <i>page_step02.jsp</i> mit
dem integrierten Java-Code.</a><br>
<br><a
href="page_step03.jsf">Link
zur Seite <i>page_step03.jsp</i> mit
Anweisungen für
JSF (Java Server Faces).</a><br><br><a
href="page_step04.jsf">Link
zur Seite <i>page_step04.jsp</i> mit
Aufruf für
JSF-Folgeseiten.</a><br><b>Bitte
beachten:</b><br>
Die
in der Referenz zum Link angegebene Dateierweiterung muss <b>.jsf</b>
sein,
auch wenn die Dateierweiterung der Datei .js<b>p</b>
ist.</body></html>
<%@
taglib
uri="http://java.sun.com/jsf/core"
prefix="f"
%><%@
taglib
uri="http://java.sun.com/jsf/html"
prefix="h"
%><%@
taglib
uri="http://java.sun.com/jsp/jstl/core"
prefix="c"
%><f:view><html>
<head>
<title>JavaScout
:: Java-Server-Faces (JSF) Tutorial / Schritt
4</title>
</head>
<body>
<h1>Willkommen
beim Schritt 4 des Tutorials zur Verwendung von Java-Server-Faces
(JSF) !</h1><br>
<br>
Ziel
dieses Schrittes ist, eine Folgeseite anzuzeigen die abhängig
von der gewählten
Sprache und der Uhrzeit ist.<br>
<br>
Das
ist die <i><b>page_step04.jsp</b></i>
Datei.<br>
<br>
<font
color="blue">Aktuelles
Datum und Zeit des Servers ist:<br>
<h:outputText
value="#{SymbolicBeanName.dateTimeFormatted}"/>.
</font><br>
<br>
<h:form
id="Step04Form">
Bitte
wählen
Sie eine Sprache:
<h:selectOneMenu
id="Step04LanguageList"
value="#{SymbolicBeanName.selectedDisplayedLanguage}">
<f:selectItems
value="#{SymbolicBeanName.selectableLanguages}"/><br>
</h:selectOneMenu>
<br>
<h:commandButton
action="#{SymbolicBeanName.nextPage}"
value="Folgeseite
anzeigen"/><br>
</h:form>
<br>
<a
href="index.html">Zurück
zum Inhaltsverzeichnis durch Anklicken dieser
Zeile.</a></body>
</html>
</f:view>
<%@
taglib
uri="http://java.sun.com/jsf/core"
prefix="f"
%><%@
taglib
uri="http://java.sun.com/jsf/html"
prefix="h"
%><%@
taglib
uri="http://java.sun.com/jsp/jstl/core"
prefix="c"
%><f:view><html>
<head>
<title>JavaScout
:: Java-Server-Faces (JSF) Tutorial / Schritt 4, deutsch gerade
Zehnerstelle der Sekunden</title>
</head>
<body>
<font
color="blue">
Seite
für
die Ausgabe in deutscher Sprache bei <u>gerader
Zehnerstelle</u>
der
Sekunden der aktuellen Zeit.<br>
<br>
Das
ist die <i><b>page_step04_de_even.jsp</b></i>
Datei.<br>
<br>
Aktuelles
Datum und Zeit des Servers ist:<br>
<h:outputText
value="#{SymbolicBeanName.dateTimeFormatted}"/>.
<br>
<br>
<h:form
id="Step04Form">
Bitte
wählen
Sie eine Sprache:
<h:selectOneMenu
id="Step04LanguageList"
value="#{SymbolicBeanName.selectedDisplayedLanguage}">
<f:selectItems
value="#{SymbolicBeanName.selectableLanguages}"/><br>
</h:selectOneMenu>
<br>
<h:commandButton
action="#{SymbolicBeanName.nextPage}"
value="Datum/Zeit
anzeigen"/><br>
</h:form>
<br>
<a
href="index.html">Zurück
zum Inhaltsverzeichnis durch Anklicken dieser
Zeile.</a>
</font></body>
</html>
</f:view>
<%@
taglib
uri="http://java.sun.com/jsf/core"
prefix="f"
%><%@
taglib
uri="http://java.sun.com/jsf/html"
prefix="h"
%><%@
taglib
uri="http://java.sun.com/jsp/jstl/core"
prefix="c"
%><f:view><html>
<head>
<title>JavaScout
:: Java-Server-Faces (JSF) Tutorial / Schritt 4, deutsch, gerade
Zehnerstelle der Sekunden</title>
</head>
<body>
<font
color="brown">
Seite
für
die Ausgabe in deutscher Sprache bei <u>ungerader
Zehnerstelle</u>
der
Sekunden der aktuellen Zeit.<br>
<br>
Das
ist die <i><b>page_step04_de_odd.jsp</b></i>
Datei.<br>
<br>
Aktuelles
Datum und Zeit des Servers ist:<br>
<h:outputText
value="#{SymbolicBeanName.dateTimeFormatted}"/>.
<br>
<br>
<h:form
id="Step04Form">
Bitte
wählen
Sie eine Sprache:
<h:selectOneMenu
id="Step04LanguageList"
value="#{SymbolicBeanName.selectedDisplayedLanguage}">
<f:selectItems
value="#{SymbolicBeanName.selectableLanguages}"/><br>
</h:selectOneMenu>
<br>
<h:commandButton
action="#{SymbolicBeanName.nextPage}"
value="Datum/Zeit
anzeigen"/><br>
</h:form>
<br>
<a
href="index.html">Zurück
zum Inhaltsverzeichnis durch Anklicken dieser
Zeile.</a>
</font></body>
</html>
</f:view>
<%@
taglib
uri="http://java.sun.com/jsf/core"
prefix="f"
%><%@
taglib
uri="http://java.sun.com/jsf/html"
prefix="h"
%><%@
taglib
uri="http://java.sun.com/jsp/jstl/core"
prefix="c"
%><f:view>
<html>
<head>
<title>JavaScout
:: Java-Server-Faces (JSF) Tutorial / Step 4, english, even decade of
seconds</title>
</head>
<body>
<font
color="blue">
Page
for the display in english language at an <u>even
decade</u>
of
seconds of actual server-time.<br>
<br>
That
is file
<i><b>page_step04_en_even.jsp</b></i>.<br>
<br>
Actual
date and time of the server:<br>
<h:outputText
value="#{SymbolicBeanName.dateTimeFormatted}"/>.
<br>
<br>
<h:form
id="Step04Form">
Choose
a language, please:
<h:selectOneMenu
id="Step04LanguageList"
value="#{SymbolicBeanName.selectedDisplayedLanguage}">
<f:selectItems
value="#{SymbolicBeanName.selectableLanguages}"/><br>
</h:selectOneMenu>
<br>
<h:commandButton
action="#{SymbolicBeanName.nextPage}"
value="Show
date/time"/><br>
</h:form>
<br>
<a
href="index.html">Click
onto this line to go back to the
index.</a>
</font></body>
</html>
</f:view>
<%@
taglib
uri="http://java.sun.com/jsf/core"
prefix="f"
%><%@
taglib
uri="http://java.sun.com/jsf/html"
prefix="h"
%><%@
taglib
uri="http://java.sun.com/jsp/jstl/core"
prefix="c"
%><f:view><html>
<head>
<title>JavaScout
:: Java-Server-Faces (JSF) Tutorial / Step 4, english, odd decade of
seconds</title>
</head>
<body>
<font
color="brown">
Page
for the display in english language at an <u>odd
decade</u>
of
seconds of actual server-time.<br>
<br>
That
is file <i><b>page_step04_en_odd.jsp</b></i>.<br>
<br>
Actual
date and time of the server:<br>
<h:outputText
value="#{SymbolicBeanName.dateTimeFormatted}"/>.
<br>
<br>
<h:form
id="Step04Form">
Choose
a language, please:
<h:selectOneMenu
id="Step04LanguageList"
value="#{SymbolicBeanName.selectedDisplayedLanguage}">
<f:selectItems
value="#{SymbolicBeanName.selectableLanguages}"/><br>
</h:selectOneMenu>
<br>
<h:commandButton
action="#{SymbolicBeanName.nextPage}"
value="Show
date/time"/><br>
</h:form>
<br>
<a
href="index.html">Click
onto this line to go back to the
index.</a>
</font></body>
</html>
</f:view>
Die in diesem Schritt neu eingefügten Kommandos haben einen gelben Hintergrund.
package
js_jsf01;/*
* package
util enthält die Klasse für internes Datum und Zeit.
*/import
java.util.*;/*
* package
und Klasse für sprachabhängige Anzeige von Datum und Zeit.
*/import
java.text.DateFormat;/*
* package
und Klasse für die Übertragung eines Auswahlwertes einer
Combobox
* aus einer JSF-Anweisung in einem
HTML-Dokument. */import
javax.faces.model.SelectItem;/*
* Deklaration
der Klasse; diese muss 'public' sein sonst
* können
die Methoden der JSF-Klassen nicht darauf zugreifen. */public
class
JSFTutorial01
{/*
* Deklaration
der Variablen für den Namen der auf der Web-Seite eingegeben
und
* wieder angezeigt wird. Als 'private' deklariert
weil über die JSF-Klassen der Zugriff darauf
* nur
über die get- und set-Methoden möglich ist.
* Der
Anfangswert wird zugewiesen um zu demonstrieren, dass dieser Wert
auch bei der
* anfänglichen Anzeige der Web-Seite
angezeigt wird. */
private
String
Name
=
"FreundIn
von JSF";/*
* Deklaration
der Variablen für die Anzeige von Datum und Zeit. */
private
String
DateTimeFormattiert;/*
* Deklaration
der Variablen für den in der Combobox angezeigten Text
für
* die Sprach-Auswahl. Diesen Wert aufzuheben
ist notwendig weil dieser Wert
* gebraucht wird, um die
Auswahl wieder vorzugeben. */
private
String
LanguageStringDisplayed;/*
* Deklaration
der Variablen für den ISO-Code der ausgewählten Sprache.
*/
private
String
LanguageCode;/*
* Variable
für die Kennzeichnung ob die Zehnerstelle der Sekunden gerade
oder
* ungerade ist. */
private
String
strEvenOrOddSecondDecade;/*
* Methode
zum Übertragen des auf der Web-Seite eingegebenen Namens in die
Variable dieser Klasse. */
public
void
setPersonName(String
parmName) {
Name
=
parmName;
}/*
* Methode
zum Übertragen des Namens in der Variable dieser Klasse auf das
passende Feld der Web-Seite. */
public
String
getPersonName() {
return
Name;
}/*
* Methode
zum Übertragen der Zeichenkette mit Datum und Zeit in der
Variable dieser
* Klasse auf das passende Feld der
Web-Seite.
* Vor dem 'zurückliefern' der
Zeichenkette wird der aktuelle Wert ermittelt und passend
formattiert.
*
* Dieser Wert wird nur
vom Objekt dieser Klasse auf das passende Feld der Web-Seite
übertragen -
* deswegen ist keine zugehörige
'set'-Methode definiert. */
public
String
getDateTimeFormatted() {/*
* 'Holen'
der aktuellen Zeit vom Computer auf dem der Java Application Server
(JAS) ausgeführt wird. */
Date
DateTimeNow = new
Date();/*
* 'Herausfiltern'
der Sekunden aus dem aktuellen Datum.
* Das ist über
die Klasse 'Calendar' möglich. */
Calendar
CalendarNow =
Calendar.getInstance();
CalendarNow.setTime(DateTimeNow);
int
SecondNow
= CalendarNow.get(Calendar.SECOND);/*
* Ermitteln
ob die Zehnerstelle der Sekunden der aktuellen Zeit eine gerade
oder ungerade Zahl ist. */
if
(SecondNow%20
<= 9) strEvenOrOddSecondDecade
=
"even";
else
strEvenOrOddSecondDecade
=
"odd";/*
* Als
Standard wird die Zeichenkette mit Datum und Zeit in Englischer
Sprache und 'langem' Format erstellt. */
DateTimeFormattiert
=
DateFormat.getDateTimeInstance(
DateFormat.FULL,
DateFormat.LONG,
Locale.ENGLISH).format(DateTimeNow);/*
* Prüfen
ob ein gültiger Wert für den Sprachcode verfügbar
ist;
* anschließend abhängig vom Sprachcode
Datum und Zeit in passender Sprache und 'langem' Format erstellen.
*/
if
(LanguageCode
!=
null)
{
if
(LanguageCode.equalsIgnoreCase("de"))
{/*
* Bilden
einer Zeichenkette mit Datum und Zeit in dem in Deutsch üblichen
Format.
* Dabei werden Datum und Zeit in der längsten
möglichen Form (mit der meisten Information) angezeigt.
*/
DateTimeFormattiert
=
DateFormat.getDateTimeInstance(
DateFormat.FULL,
DateFormat.LONG,
Locale.GERMAN).format(DateTimeNow); }
}/*
* 'Zurückliefern'
der Zeichenkette mit formatiertem Datum und Zeit. */
return
DateTimeFormattiert;
}/*
* Methode
zum Übertragen der auf der Web-Seite ausgewählten Sprache
auf die Variable dieser Klasse. */
public
void
setSelectedDisplayedLanguage(String
parmDisplayedLanguage) {
LanguageStringDisplayed
=
parmDisplayedLanguage;/*
* Für
die Bildung des 'Steuerungscodes' für die nachfolgende Web-Seite
in der Methode 'nextPage()'
* wird sofort der ISO-Code
der Sprache extrahiert. */
if
(parmDisplayedLanguage
!= null)
{
int
intDelimiterPosition
= parmDisplayedLanguage.indexOf('-');
if
(intDelimiterPosition
> 0)
LanguageCode
=
(parmDisplayedLanguage .substring(0,
intDelimiterPosition)).trim();
}
}/*
* Methode
zum Übertragen der gewählten Sprache in der Variable dieser
Klasse auf die Combobox der Web-Seite. */
public
String
getSelectedDisplayedLanguage() {
return
LanguageStringDisplayed;
}/*
* Methode
zum Füllen der Combobox der Web-Seite mit den auswählbaren
Sprachen. */
public
List<SelectItem>
getSelectableLanguages() {/*
* Variable
für die Liste erstellen. */
List<SelectItem>
listLanguages = new
ArrayList<SelectItem>();/*
* Liste
mit den Auswahlmöglichkeiten füllen.
*/
listLanguages.add(new
SelectItem("de
- Deutsch"));
listLanguages.add(new
SelectItem("en
- English"));/*
* Liste
mit den enthaltenen Sprachen für die Auswahl zurück
liefern. */
return
listLanguages;
}/*
* Methode,
die bei einem Klick auf die 'action'-Schaltfläche der Web-Seite
aufgerufen wird.
* In dieser Methode wird der
Steuerungscode für den Aufruf der nachfolgenden Web-Seite
gebildet. */
public
String
nextPage() {/*
* Methode
zum Abfragen der aktuellen Zeit und Ermitteln ob gerade oder ungerade
Zehnerstelle der Sekunden
* aufrufen.
*/
getDateTimeFormatted();/*
* Zeichenkette
mit dem Steuerungscode für die Weiterverarbeitung durch die
Datei 'faces-config.xml' zurück liefern. */
return
LanguageCode
+
"_"
+
strEvenOrOddSecondDecade;
}}
<?xml
version="1.0"
encoding="ISO-8859-1"?>
<web-app
id="JSFTutorial01d"
version="2.4"
xmlns="http://java.sun.com/xml/ns/j2ee"
xmlns:xsi="http://www.w3.org/2001/XMLSchema-instance"
xsi:schemalocation="http://java.sun.com/xml/ns/j2ee http://java.sun.com/xml/ns/j2ee/web-app_2_4.xsd">
<display-name>JavaScout
JSF Tutorial Step
04</display-name>
<servlet>
<servlet-name>JSFTutorial01
Faces
Servlet</servlet-name>
<servlet-class>javax.faces.webapp.FacesServlet</servlet-class>
<load-on-startup>1</load-on-startup>
</servlet>
<servlet-mapping>
<servlet-name>JSFTutorial01
Faces
Servlet</servlet-name>
<url-pattern>*.jsf</url-pattern>
</servlet-mapping></web-app>
Für
JBoss
(getestet mit Version 5.0.1) ist das Weglassen der Anweisung
xmlns="http://java.sun.com/xml/ns/j2ee"
notwendig:<?xml
version="1.0"
encoding="ISO-8859-1"?>
<web-app
id="JSFTutorial01c"
version="2.4"
xmlns:xsi="http://www.w3.org/2001/XMLSchema-instance"
xsi:schemalocation="http://java.sun.com/xml/ns/j2ee http://java.sun.com/xml/ns/j2ee/web-app_2_4.xsd">
<display-name>JavaScout
JSF Tutorial Step
03</display-name>
<servlet>
<servlet-name>JSFTutorial01
Faces
Servlet</servlet-name>
<servlet-class>javax.faces.webapp.FacesServlet</servlet-class>
<load-on-startup>1</load-on-startup>
</servlet>
<servlet-mapping>
<servlet-name>JSFTutorial01
Faces
Servlet</servlet-name>
<url-pattern>*.jsf</url-pattern>
</servlet-mapping></web-app>
Die in diesem Schritt neu eingefügten XML-Elemente haben einen gelben Hintergrund.
<faces-config
xmlns="http://java.sun.com/xml/ns/javaee"
xmlns:xsi="http://www.w3.org/2001/XMLSchema-instance"
xsi:schemaLocation="http://java.sun.com/xml/ns/javaee
http://java.sun.com/xml/ns/javaee/web-facesconfig_1_2.xsd"
version="1.2">
<managed-bean>
<managed-bean-name>SymbolicBeanName</managed-bean-name>
<managed-bean-class>js_jsf01.JSFTutorial01</managed-bean-class>
<managed-bean-scope>request</managed-bean-scope>
</managed-bean>
<navigation-rule>
<from-view-id>/page_step03.jsp</from-view-id>
<navigation-case>
<from-outcome>getDateTime</from-outcome>
<to-view-id>/page_step03.jsp</to-view-id>
</navigation-case>
</navigation-rule> <navigation-rule>
<from-view-id>*</from-view-id>
<navigation-case>
<from-outcome>de_even</from-outcome>
<to-view-id>/page_step04_de_even.jsp</to-view-id>
</navigation-case>
<navigation-case>
<from-outcome>de_odd</from-outcome>
<to-view-id>/page_step04_de_odd.jsp</to-view-id>
</navigation-case>
<navigation-case>
<from-outcome>en_even</from-outcome>
<to-view-id>/page_step04_en_even.jsp</to-view-id>
</navigation-case>
<navigation-case>
<from-outcome>en_odd</from-outcome>
<to-view-id>/page_step04_en_odd.jsp</to-view-id>
</navigation-case>
</navigation-rule></faces-config>
<?xml
version="1.0"
encoding="UTF-8"?><application>
<display-name>JavaScout
JSF-Tutorial 01, Schritt
4</display-name>
<module>
<web>
<web-uri>Java_JSF_01.war</web-uri>
<context-root>JSFTutorial01d</context-root>
</web>
</module></application>
|
Dokument |
Inhalt |
|
Im nächsten Tutorial wird das in Tutorial: Session Bean mit Daenbank-Zugriff, EJB-Standard (Java_EJB_07) implementierte EJB (Enterprise Java Bean) verwendet um über eine Web-Oberflche Daten zu erfassen, auf der Datenbank zu speichern und wieder auf der Web-Oberfläche anzuzeigen. |